无题
用 Performance 工具分析网页的时候,你可能会看到 FP、DCL、FCP、L、LCP 这些东西:
勾选 web vitals 的话,还能看到具体的时间:
这是什么呢?
这叫做 web vitals,网页性能指标,这其中还有 3 个核心的,叫做 web core vitals。
我们分别来看下它们的含义:
Web Vitals
TTFB (首字节到达)
Time To First Byte,从开始加载网页到接收到第一个字节的网页内容之间的耗时,用来衡量网页加载体验。
可以通过 performance api 计算出来:
1 | const { responseStart, requestStart } = performance.timing |
或者通过 PerformanceObserver api:
1 | new PerformanceObserver((entryList) => { |
FP (首次绘制)
First Paint,第一个像素绘制到页面上的时间
1 | const paint = performance.getEntriesByType('paint') |
FCP (首次内容绘制)
First Contentful Paint,从开始加载网页到第一个文本、图像、svg、非白色的 canvas 渲染完成之间的耗时。
可以通过 performance 的 api 计算出来:
1 | const paint = performance.getEntriesByType('paint') |
也可以通过 PerformanceObserver 的 api 拿到:
1 | new PerformanceObserver((entryList) => { |
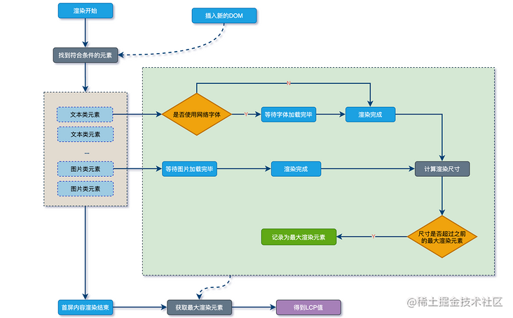
LCP (最大内容绘制)
Largest Contentful Paint,最大的内容(文字/图片)渲染的时间。
计算方式是从网页开始渲染到渲染完成,每次渲染内容都对比下大小,如果是更大的内容,就更新下 LCP 的值:
可以通过 PerformanceObserver 的 api 来拿到计算结果:
1 | let LCP = 0 |
FMP (首次有意义的绘制)
First Meaningful Paint,首次有意义的绘制。
前面的 FCP、LCP 记录的是内容、最大内容的渲染,但这些内容并不一定关键,比如视频网站,渲染视频最关键,别的内容的渲染不是最重要的。
FMP 就是记录关键内容渲染的时间。
计算它的话我们可以手动给元素加一个标识:
1 | <video elementtiming="meaningful" /> |
然后通过 PerformanceObserver 的 api 拿到它的渲染时间,就是 FMP 的值:
1 | let FMP = 0 |
DCL(DOM内容加载完成)
DomContentloaded,html 文档被完全加载和解析完之后,DOMContentLoaded 事件被触发,无需等待 stylesheet、img 和 iframe 的加载完成。
1 | const { domContentLoadedEventEnd, fetchStart } = performance.timing |
L(加载完成)
Load, html 加载和解析完,它依赖的资源(iframe、img、stylesheet)也加载完触发。
1 | const { loadEventEnd, fetchStart } = performance.timing |
TTI (可交互时间)
Time to Interactive,可交互时间。
计算方式为:
- 从 FCP 后开始计算
- 持续 5 秒内无长任务(大于 50ms) 且无两个以上正在进行中的 GET 请求
- 往前回溯至 5 秒前的最后一个长任务结束的时间,没有长任务的话就是 FCP 的时间
1 | const { domInteractive, fetchStart } = performance.timing |
FID (首次输入延迟)
First Input Delay,用户第一次与网页交互(点击按钮、点击链接、输入文字等)到网页响应事件的时间。
记录在 FCP 和 TTI 之间用户首次与页面交互时响应的延迟。
1 | let FID = 0 |
TBT (阻塞总时长)
Total Blocking Time,记录在首次内容渲染(FCP)到可以处理交互(TTI)之间所有长任务(超过 50ms 的 longtask)的阻塞时间总和。
CLS (累积布局偏移)
Cumulative Layout Shift,累计布局偏移,记录了页面上非预期的位移波动。计算方式为:位移影响的面积 * 位移距离(完整计算过程感兴趣可以看官方文档)
举个例子,比如一个图片没加载完的时候是 50 * 50 的大小,但是加载完之后变为了 100 * 100,这就是布局的波动,会影响体验。
这时候 lighthouse 等工具给出的优化建议是给 img 设置固定的 width 和 height。
SI (速度指数)
Speed Index,页面可见部分的显示速度, 单位是时间
这个指标也有快、适度、慢的区间,用性能测试工具测量时会转为相应的分数:
指标这么多,哪些指标是要重点关注的呢?谷歌选出了 3 个核心指标:
Core Web Vitals
谷歌从上面的 Web Vitals 里选出了 3 个核心的,分别是 LCP、FID、CLS。
LCP 是最大内容渲染时间,代表页面已经完成了主要内容的渲染,这个指标可以用来衡量加载到渲染的性能。(FMP 是有意义的渲染,那个比较难定义)
FID 是衡量页面内容首次渲染(FCP)之后,到可交互(TTI)的这段时间内,用户点击按钮或者输入内容到页面响应的时间。是从用户交互角度衡量页面性能的指标。
CLS 是布局稳定性,是能反应用户体验的一个指标。
这三个核心指标分别代表了加载性能、交互性能、视觉稳定性。比较有代表性。
我们可以通过 LightHouse 工具来测量性能指标:
点击 analyze page load 就会开始测量。
会给出 FCP、LCP、SI、TTI、TBT、CLS 性能指标的值,并根据值的区间计算得分:
下面还会给出针对不同指标的优化建议:
比如我们前面提到的图片设置 width 和 height 来优化 CLS:
有的同学可能会说怎么没有 Core Web Vitals 的 FID,确实,LighoutHouse 的指标里没这个,但是可以用 TBT 代替。
FID 是首次输入延迟,是从首次内容渲染(FCP)到可交互(TTI)之间,用户输入到页面响应的时间。
TBT 是阻塞总时长,是从首次内容渲染(FCP)到可交互(TTI)之间,所有 longtask 的总时长。
这俩指标很接近,所以可以用 TBT 代替 FID。
至于为什么没有 FID,lighouthouse 的文档里有解释:
至于得分是怎么算出来的,什么时候标红、标绿、标黄,自然是有区间的:
比如 LCP 小于 2.5s 是 good,标绿,大于 4s 标红等。
LightHouse 还提供了一个可视化的计算器:
可以看到指标在不同值的时候的分数和颜色,或者看达到多少分数需要把指标优化到多少:
当你有优化目标的时候,可以通过这个计算器看看要达到多少分需要把指标优化到什么程度。
总结
Google 定义了一系列性能指标,叫做 Web Vitals:
- TTFB 首字节到达
- FP 首次绘制
- FCP 首次内容绘制
- LCP 最大内容绘制
- FMP 首次有意义的绘制
- DCL DOM内容加载完成
- L 加载完成
- TTI 可交互时间
- FID 首次输入延迟
- TBT 阻塞总时长
- CLS 累积布局偏移
- SI 速度指数
又从其中选出了 3 个作为核心指标,也就是 LCP、FID、CLS,分别用来衡量加载性能、交互性能、视觉稳定性。
可以用 LightHouse 测量这些指标的值,LighoutHouse 会给出分数和红绿黄的标识,也会给出每个指标的优化建议。
有时需要自己计算并上报这些指标,可以通过 performance api 来算,或者通过 PerformanceObserver api 拿到计算后的指标值。
当我们谈网页性能的时候,会具体到这些性能指标。要记住这些指标的含义,比如别人提起 LCP 你要知道指的是加载性能。
